СПАСОИ (10) - Лекция №3 - DFD
Диаграммы выявления информационных потребностей
DFD
Общая схема описания информационных потребностей пользователей
Диаграммы потоков данных (DFD) образуют иерархию - каждая из диаграмм детализирует некоторый процесс на DFD более высокого уровня.

Декомпозируется до минимального листового процесса, который и будет реализоваться в программе.
Пример построения DFD
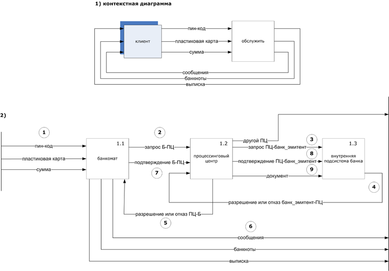
Разработать DFD, организующей работу банкомата по обслуживаю клиента с банковской картой (дебетовая, с магнитной полосой). Авторизацию карты выполняет банк-эмитент (который выпустил карточку, где располагается счёт карты). Банкомат работает в режиме онлайн: запрос-ответ.

Операции:
- клиент вводит пластиковую карту, пин-код и сумму;
- банкомат формирует запрос в процессинговый центр. Банкомат является связующим звеном с банковской системой, его задача - разгрузить банковскую подсистему;
- процессинговый центр формирует запрос в банк-эмитент. Если карта выпущена банком, который не обслуживается данный процессинговым центром, то этот запрос передаётся в другой процессинговый центр. В банке-эмитенте проверяются реквизиты запроса (номер карты, пин-код, остаток на счёте), и если всё нормально, то счёт карты блокируется;
- в процессинговый центр выдаётся разрешение или отказ от банка-эмитента;
- процессинговый центр транслирует разрешение (или отказ) в банкомат;
- если всё нормально, то банкомат выдаёт банкноты, выписку и так далее;
- после совершения операции в процессинговый центр поступает подтверждение;
- полученное подтверждение транслируется в банковскую систему. Остаток на счёте уменьшается на выданную сумму, счёт карты разблокируется. Но это ещё не проводка - это только обновление остатка на счёте;
- в вечернее время процессинговый центр обрабатывает запросы, поступившие за день, и формирует платёжные документы, которые передаются в банки (банки-эмитенты и банки-эквайеры, владельцы банкоматов) для совершения требуемых проводок.
Платёжная система - это ассоциация банков, объединившихся с целью выпуска и обслуживания банковских карт (Visa, MacterCard). Один и тот же банк может участвовать в разных платёжных системах.
В платёжную систему входят:
- банкоматы;
- процессинговые центры;
- подсистемы банков по пользованию пластиковыми картами.
Совокупность этих устройств образует распределённую систему.
Продолжаем детализировать:

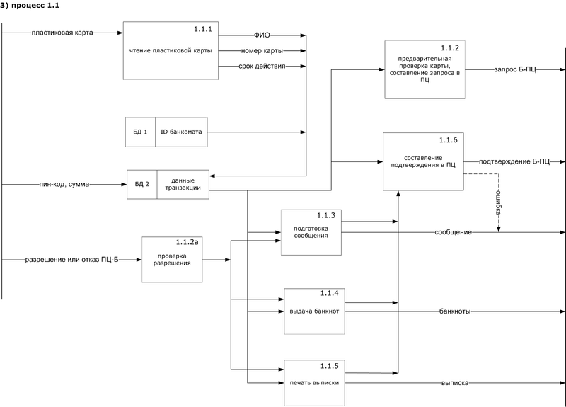
Пластиковая карта имеет три магнитные полосы:
- ФИО;
- номер карты и срок её действия;
- резервная (она пустая).
Максимум информации, которые можно записать на три этих полосы: 100 байт.
Данные транзакции состоят из:
- ФИО;
- номер карты;
- срок действия;
- ID банкомата;
- пин-код;
- сумма.
Эти данные используются:
- при формировании запроса 1.1.2;
- при выполнении операций 1.1.3, 1.1.4, 1.1.5;
- при составлении подтверждения в ПЦ 1.1.6.
Каждый из представленных процессов тоже может быть детализирован, хотя мы и не будем. Но процесс 1.1.2а уже является листовым, и для него уже можно делать программную реализацию.
Продолжаем:

Операции тут:
- карта проверяется (1.2.1), нет ли её в стоп-листе;
- далее определяется маршрут передачи запроса: если карта выпущена эмитентом, который не обслуживается в данном ПЦ, то запрос передаётся в другой ПЦ (1.2.2), иначе запрос передаётся соответствующему БЭ и в БД 3 сохраняется информация об этом запросе;
- после получения разрешения (или отказа) от банка-эмитента оно транслируется в банкомат, при этом меняется статус запроса;
- после выполнения операций в банкомате ПЦ обрабатывает подтверждение (1.2.4), оно транслируется в БЭ, статус запрос меняется на "обработан". По этому подтверждению счёт карты разблокируется (но это ещё не проводка);
- в вечернее время ПЦ обрабатывает выполненные запросы (1.2.5), и формируются документы с номерами карты и суммами выполненных за день операций;
- банки выполняют требуемые проводки со счетами карт и выставляют счета в клиринговый центр (БЭ выставляют обязательства, а банки-эквайеры - требования).
продолжение...